免费在线数据库图表工具:drawDB,轻松设计数据库并生成SQL!
在数据库设计和开发过程中,可视化工具能极大提升效率。今天介绍一款开源项目——drawDB,它是一个免费、简单且直观的在线数据库图表编辑器和SQL生成器,无需注册即可使用。无论你是开发人员、数据库管理员还是学生,都能通过drawDB快速创建专业的实体关系图,并自动导出SQL脚本。
核心功能亮点
drawDB提供了丰富的功能,让数据库设计变得轻松有趣:
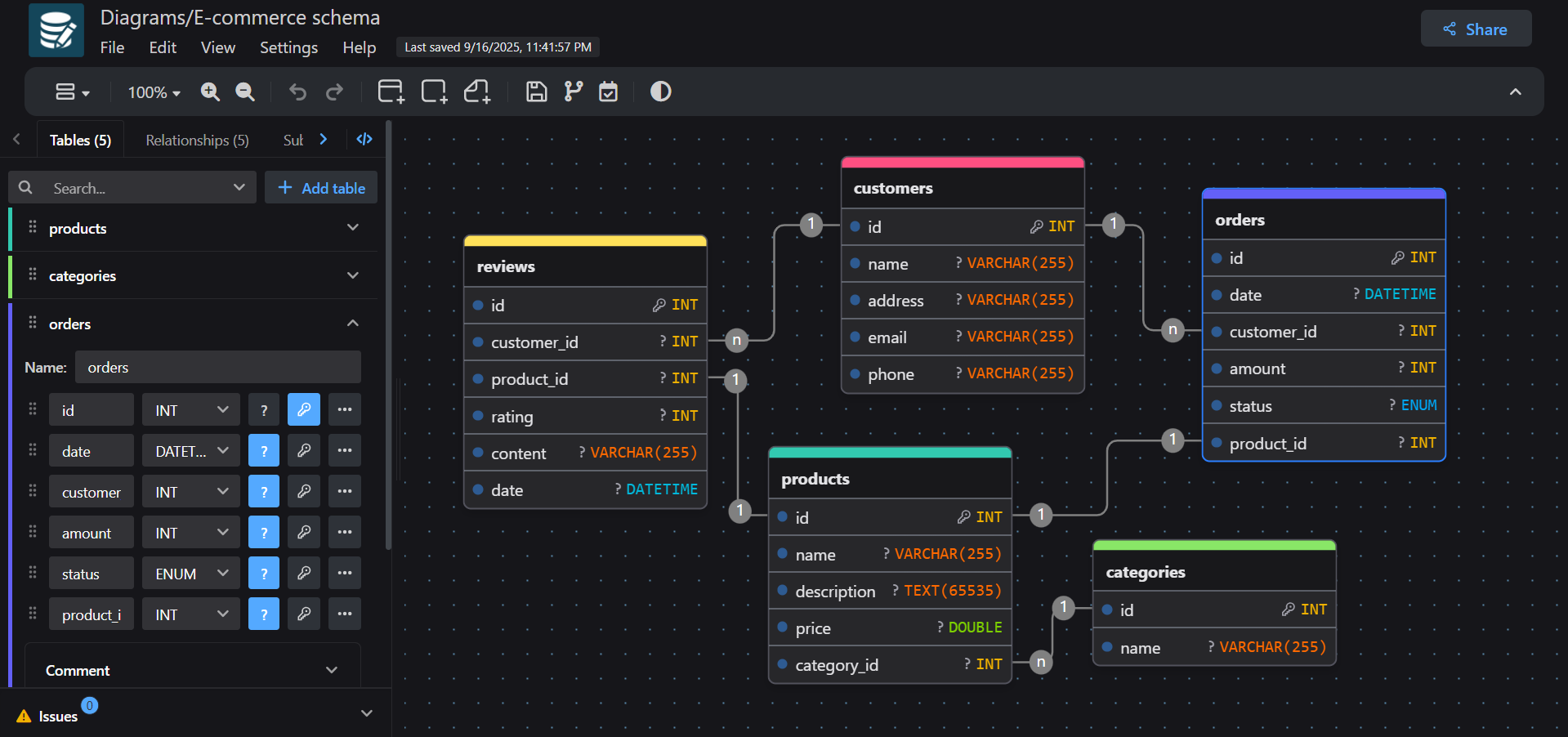
- 直观的图表编辑:通过拖放操作,在浏览器中快速构建数据库实体关系图(ER图),支持自定义表和字段。
- 多数据库支持:兼容多种主流数据库,包括 PostgreSQL、MySQL、SQLite、Oracle 和 SQL Server,满足不同项目需求。
- SQL脚本生成:一键导出创建表的SQL语句,省去手动编写的麻烦。
- 无需账户:直接访问网站即可使用,保护用户隐私。
- 自定义选项:调整编辑器主题和布局,打造个性化工作区。
应用场景广泛
drawDB适用于多种场景:
- 开发项目:在项目初期快速设计数据库结构,并与团队共享图表。
- 学习与教学:学生和教师可用它可视化数据库概念,辅助SQL学习。
- 文档编写:生成清晰的ER图,嵌入技术文档或演示文稿中。
- 原型设计:快速迭代数据库方案,避免重复编码。
快速上手指南
使用drawDB非常简单,只需访问 drawdb.app 即可开始。如果你想本地部署,项目支持多种方式:
- 在线使用:直接打开网站,无需安装。
- 本地开发:克隆代码库后运行以下命令:
git clone https://github.com/drawdb-io/drawdb
cd drawdb
npm install
npm run dev
- Docker部署:适合容器化环境,构建后运行即可:
docker build -t drawdb .
docker run -p 3000:80 drawdb
对于高级用户,还可配置共享功能,通过设置环境变量启用服务器端支持。
同类项目对比
在数据库图表工具领域,类似项目如 dbdiagram.io 和 Lucidchart 也提供ER图设计,但drawDB以其完全免费、开源和无需账户的特性脱颖而出。其他工具可能依赖订阅或限制功能,而drawDB基于AGPL-3.0许可证,鼓励社区贡献,持续优化用户体验。无论你是追求效率的开发者,还是注重成本的小团队,drawDB都是一个值得尝试的选择。
© 版权声明
文章版权归作者所有,未经允许请勿转载。
THE END










暂无评论内容